| |
|
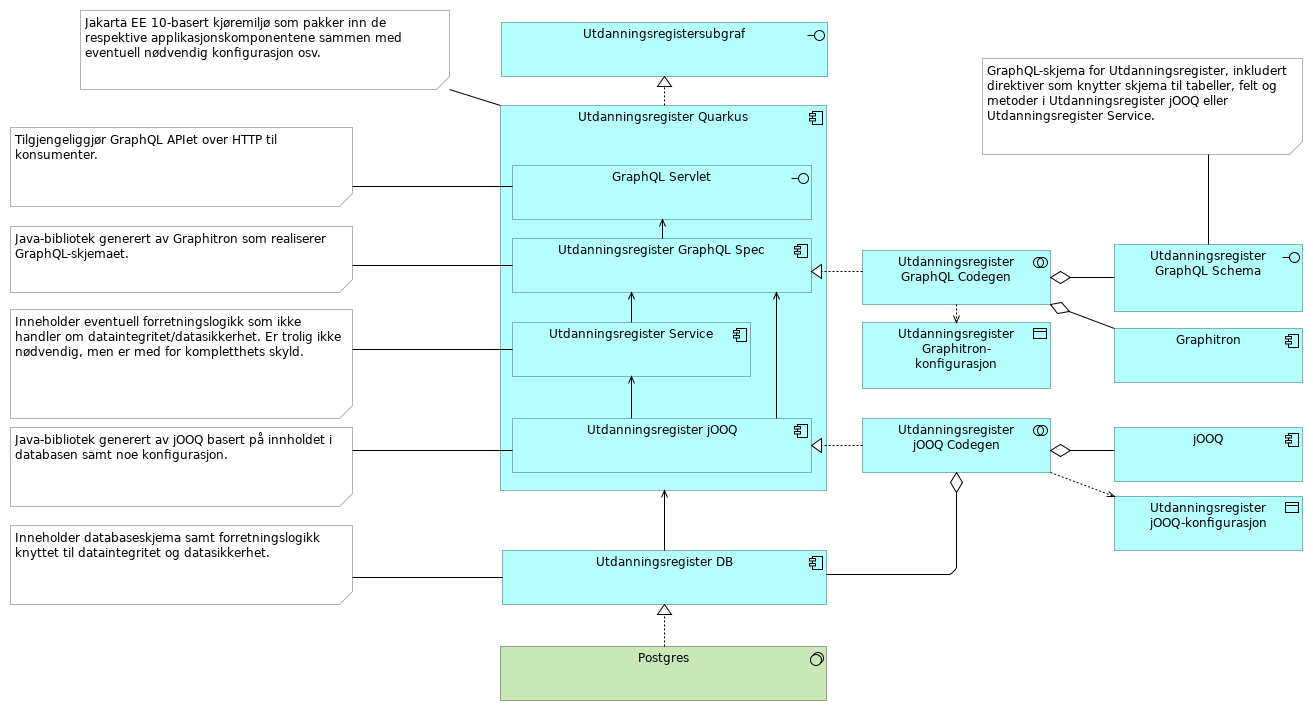
Utdanningsregister Quarkus |
GraphQL Servlet |
| |
|
Utdanningsregister Quarkus |
Utdanningsregister jOOQ |
| |
|
Utdanningsregister Quarkus |
Utdanningsregister Service |
| |
|
Utdanningsregister Quarkus |
Utdanningsregister GraphQL Spec |
| |
|
Utdanningsregister Quarkus |
Utdanningsregistersubgraf |
| |
|
Utdanningsregister GraphQL Spec |
GraphQL Servlet |
| |
|
Utdanningsregister Service |
Utdanningsregister GraphQL Spec |
| |
|
Utdanningsregister jOOQ |
Utdanningsregister Service |
| |
|
Utdanningsregister jOOQ |
Utdanningsregister GraphQL Spec |
| |
|
Utdanningsregister DB |
Utdanningsregister Quarkus |
| |
|
Utdanningsregister GraphQL Codegen |
Utdanningsregister Graphitron-konfigurasjon |
| |
|
Utdanningsregister GraphQL Codegen |
Utdanningsregister GraphQL Spec |
| |
|
Utdanningsregister GraphQL Codegen |
Utdanningsregister GraphQL Schema |
| |
|
Utdanningsregister GraphQL Codegen |
Graphitron |
| |
|
Utdanningsregister jOOQ Codegen |
Utdanningsregister jOOQ-konfigurasjon |
| |
|
Utdanningsregister jOOQ Codegen |
jOOQ |
| |
|
Utdanningsregister jOOQ Codegen |
Utdanningsregister DB |
| |
|
Utdanningsregister jOOQ Codegen |
Utdanningsregister jOOQ |
| |
|
Postgres |
Utdanningsregister DB |